 44
                                                44
                        
                    Аналоги Skipper
Официальный сайт программы
- Платная
- Windows
- Mac OS
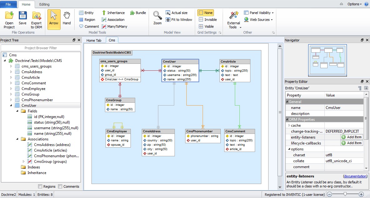
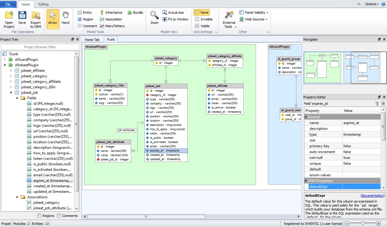
Skipper, ранее ORM Designer, является инструментом визуализации и генератором кода для любимых сред ORM (Doctrine ORM, Doctrine2 ORM, Propel ORM и CakePHP). Приложение позволяет редактировать модели ORM в графическом интерфейсе, а затем экспортировать их непосредственно в стандартизированные и готовые к использованию файлы определения схемы.
С Skipper вы можете сосредоточиться только на логике проекта, так как Skipper заботится о синтаксисе и ключевых словах. Благодаря возможности импорта существующих проектов и возможности непрерывного экспорта, работа по созданию, расширению и поддержке определений ORM выполняется в четыре раза быстрее.
Основные преимущества использования Skipper в вашем рабочем процессе:
- Развитие в визуальной среде эффективно, быстро и комфортно.
- Документация всегда обновляется и соответствует коду.
- Опечатки и семантические ошибки полностью устранены.
- Старые проекты могут быть импортированы быстро и ориентироваться в них легче.
Вышеуказанные преимущества еще более расширяются благодаря широким возможностям настройки, встроенным мастерам и удобному интерфейсу.
Альтернативы для Skipper
- 
              
- 
            
            
            MySQL Workbench - это унифицированный визуальный инструмент для архитекторов, разработчиков и администраторов баз данных. - Бесплатная
- Windows
- Mac OS
- Онлайн сервис
   MySQL Workbench - это унифицированный визуальный инструмент для архитекторов, разработчиков и администраторов баз данных. MySQL Workbench помогает в моделирование данных, разработке SQL и предоставляет комплексные инструменты администрирования для настройки сервера, администрирования пользователей и многого другого. MySQL Workbench доступен в Windows, Linux и Mac OS. 
- 
              
- 
            
            
            DBeaver - универсальный менеджер баз данных и клиент SQL. - Условно бесплатная
- Windows
- Mac OS
   DBeaver - универсальный менеджер баз данных и клиент SQL. DBeaver - это бесплатный универсальный инструмент для базы данных с открытым исходным кодом (GPL) для разработчиков и администраторов баз данных. 
- 
              
- 
            
            
            HeidiSQL - это полезный инструмент для веб-разработчиков. - Бесплатная
- Windows
   HeidiSQL - это полезный инструмент, созданный для веб-разработчиков, использующих популярный сервер MySQL, базы данных Microsoft SQL и PostgreSQL. 
- 
              
- 
            
            
            Sequel Pro - это быстрое и простое в использовании приложение управления базами данных Mac для работы с базами данных MySQL. - Бесплатная
- Mac OS
   Sequel Pro - это быстрое и простое в использовании приложение управления базами данных Mac для работы с базами данных MySQL. ПОЛНАЯ ПОДДЕРЖКА MYSQL. 
- 
              
- 
            
            
            Navicat - это инструмент администрирования базы данных, который позволяет одновременно подключаться к MySQL, PostgreSQL и Oracle. - Платная
- Windows
- Mac OS
   Navicat объединяет функции других продуктов Navicat и поддерживает большинство функций, используемых в современных системах управления базами данных, таких как хранимые процедуры, события, триггеры, функции, представления и т. д. 
- 
              
- 
            
            
            Инструмент для SQL и баз данных. - Платная
- Windows
- Mac OS
   DataGrip - это IDE базы данных от JetBrains. Программа предназначена для удовлетворения конкретных потребностей профессиональных разработчиков SQL. 
- 
              
- 
            
            
            DbVisualizer - это универсальный инструмент для работы с базами данных для разработчиков, администраторов баз данных и аналитиков. - Условно бесплатная
- Windows
- Mac OS
   DbVisualizer - это универсальный инструмент для работы с базами данных для разработчиков, администраторов баз данных и аналитиков. Это идеальное решение, поскольку один и тот же инструмент может быть использован во всех основных операционных системах, имеющих доступ к широкому спектру баз данных. 
- 
              
- 
            
            
            DBDesigner 4 - это система визуального проектирования баз данных. - Бесплатная
- Windows
   DBDesigner 4 - это система визуального проектирования баз данных, которая объединяет проектирование, моделирование, создание и сохранение баз данных в единую целостную среду. 
- 
              
- 
            
            
            Aqua Data Studio - это эффективное программное обеспечение для разработчиков баз данных, администраторов баз данных и аналитиков. - Платная
- Windows
- Mac OS
   Aqua Data Studio - это полная интегрированная среда разработки (IDE) для разработчиков баз данных. 
- 
              
- 
            
            
            SQL Power Architect - это инструмент моделирования данных. - Бесплатная
- Windows
- Mac OS
   Инструмент моделирования данных SQL Power Architect был создан дизайнерами баз данных. Он обладает множеством уникальных функций, разработанных специально для архитектора БД. Эти функции позволяют пользователям осуществлять реинжиниринг существующих баз данных, выполнять профилирование данных в исходных базах и автоматически генерировать метаданные ETL. 
- 
              
- 
            
            
            SQL Workbench / J - это бесплатный, независимый от СУБД кроссплатформенный инструмент SQL-запросов. - Бесплатная
- Windows
- Mac OS
   SQL Workbench / J - это бесплатный, независимый от СУБД кроссплатформенный инструмент SQL-запросов. Он написан на Java и, следовательно, должен работать в любой операционной системе, которая предоставляет среду выполнения Java. 
- 
              
- 
            
            
            Erwin Data Modeler предоставляет среду совместной работы для управления корпоративными данными,. - Условно бесплатная
- Windows
 Erwin Data Modeler предоставляет среду совместной работы для управления корпоративными данными через интуитивно понятный графический интерфейс. Благодаря централизованному представлению ключевых определений данных вы можете использовать информацию в качестве стратегического актива и более эффективно управлять своими ресурсами данных, чтобы сэкономить время и деньги. 
- 
              
- 
            
            
            Универсальный инструмент для проверки моделей данных. - Условно бесплатная
- Windows
   Бесплатный инструмент визуального контроля моделирования данных для наиболее популярных однонаправленных реляционных баз данных с обратным проектированием. С общим графическим интерфейсом и автоматически сгенерированными детальными, структурными, взаимосвязанными, простыми, графическими или топологическими моделями. Расширенные, свернутые, минимизированные или прозрачные формы. Связи цепочек, пользовательские объединения и псевдонимы улучшают вашу модель без изменения самой базы данных. 
 
                                                     
                                                     
                                                     
                                                     
                                                     
                                             
                     
                     
                     
                     
                     
                     
                     
                     
                     
                     
                    