
Аналоги PE Explorer
Официальный сайт программы
- Платная
- Windows
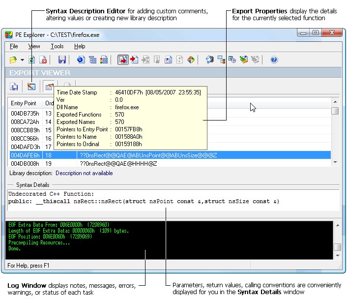
PE Explorer - это наиболее полнофункциональная программа для проверки внутренней работы вашего программного обеспечения и, что более важно, сторонних приложений и библиотек Windows, для которых у вас нет исходного кода.
PE Explorer позволяет открывать, просматривать и редактировать различные типы 32-разрядных исполняемых файлов Windows (также называемые PE-файлами), начиная от общих, таких как EXE, DLL и элементы управления ActiveX, и заканчивая менее знакомыми типами, такими как SCR ( Заставки), CPL (Апплеты панели управления), SYS, MSSTYLES, BPL, DPL и другие (включая исполняемые файлы, работающие на платформе MS Windows Mobile).
PE Explorer дает вам возможность заглянуть в эти двоичные файлы PE, выполнить статический анализ и собрать как можно больше информации об исполняемом файле, не выполняя его.
PE Explorer оставляет вам минимум работы по анализу программного обеспечения. После выбора файла, который вы хотите проверить, PE Explorer проанализирует файл и отобразит сводную информацию о заголовке PE и обо всех ресурсах, содержащихся в файле PE. Инструмент позволяет исследовать конкретные элементы в исполняемом файле.
Помимо того, что он является эффективным редактором ресурсов, PE Explorer также предоставляет несколько инструментов, повышающих его статус до уровня Power Coder: поиск синтаксиса функций API, сканер зависимостей, редактор разделов, распаковщик UPX и мощный, но простой в использовании дизассемблер. С PE Explorer вы можете просматривать и проверять неизвестные двоичные файлы, проверять и редактировать свойства файлов EXE и DLL, а также редактировать и исправлять внутренние структуры любых файлов PE (переносимых исполняемых файлов) одним нажатием кнопки. PE Explorer предназначен для использования в различных сценариях, таких как разработка программного обеспечения, судебно-медицинская экспертиза, обратный инжиниринг, расширенный анализ бинарной безопасности и процессы бинарного аудита.
Альтернативы для PE Explorer
-
-
Resource Hacker - редактор ресурсов.
- Бесплатная
- Windows
Resource Hacker ™ - это редактор ресурсов для 32-битных и 64-битных приложений Windows®.
-
-
HxD - это тщательно разработанный и быстрый шестнадцатеричный редактор, который, в дополнение к редактированию сырых дисков и модификации основной памяти (RAM), обрабатывает файлы любого размера.
- Бесплатная
- Windows
HxD - это тщательно разработанный и быстрый шестнадцатеричный редактор, который, в дополнение к необработанному редактированию диска и модификации основной памяти (RAM), обрабатывает файлы любого размера.
-
-
wxHexEditor - это кросс-платформенный шестнадцатеричный редактор диска, сектора, файла с открытым исходным кодом, написанный на C ++.
- Бесплатная
- Windows
- Mac OS
wxHexEditor - это кроссплатформенный шестнадцатеричный редактор дисков, секторов, файлов с открытым исходным кодом, написанный на C ++ с пользовательским интерфейсом на основе wxWidgets.
-
-
Free Resource Extractor - это бесплатная и удобная утилита для сканирования всех файлов DLL, EXE и OCX и извлечения встроенных ресурсов.
- Бесплатная
- Windows
Free Resource Extractor - это бесплатная и удобная утилита для сканирования всех файлов DLL, EXE и OCX и извлечения встроенных ресурсов, таких как значки, растровые изображения, курсоры, звуки, AVI-видео, HTML-файлы, метафайлы и т. д. Free Resource Extractor может даже извлечь полезные ресурсы из системных файлов. Вы можете сохранить их в указанной вами папке и использовать позже для вашего дизайна, коллекции, рисунков, печати и многого другого.
-
-
ResEdit - бесплатный редактор ресурсов для программ Windows.
- Бесплатная
- Windows
ResEdit - бесплатный редактор ресурсов для программ Windows. Вы можете использовать его, если хотите использовать диалоги, значки, информацию о версии или другие типы ресурсов.
-
-
010 Editor - это профессиональный текстовый / шестнадцатеричный редактор, предназначенный для редактирования любого файла, диска или процесса.
- Платная
- Windows
- Mac OS
010 Editor - это профессиональный текстовый / шестнадцатеричный редактор, предназначенный для редактирования любого файла, диска или процесса на вашем компьютере. Используя технологию двоичных шаблонов, редактор 010 позволяет анализировать двоичный файл в понятной структуре данных.
-
-
Гибкий и расширяемый редактор ресурсов для приложений Win32 / PE в стадии активной разработки.
- Бесплатная
- Windows
Гибкий и расширяемый редактор ресурсов для приложений Win32 / PE в стадии активной разработки. «MUI Aware» поддерживает все изменения, внесенные в модель ресурсов в Windows Vista и более поздних версиях. Также поддерживает иконки PNG.
-
-
WinHex - шестнадцатеричный редактор, способный открывать диски, сектора, файлы для целей расследования.
- Платная
- Windows
WinHex - это шестнадцатеричный редактор, способный открывать диски, сектора, файлы (встроенная поддержка FAT, NTFS, Ext2 / 3, ReiserFS, Reiser4, UFS, CDFS, UDF) и физической памяти (RAM). Он может читать, записывать и извлекать данные для дальнейшего судебного анализа.
-
-
XN Resource Editor - это бесплатный, мощный, полнофункциональный редактор ресурсов и проводник PE-модулей.
- Бесплатная
- Windows
XN Resource Editor - это бесплатный, мощный, полнофункциональный редактор ресурсов и проводник PE-модулей.
-
-
Restorator - утилита для редактирования ресурсов Windows в приложениях и их компонентах.
- Платная
- Windows
Restorator - отмеченная наградами утилита для редактирования ресурсов Windows в приложениях и их компонентах, например файлы с расширением .exe, .dll, .res, .rc, .dcr (см. PE-файлы и RES-файлы).
-
-
HexEdit - это шестнадцатеричный редактор Windows, удобный и надежный с расширенными возможностями (полная отмена, макросы, фоновый поиск, калькулятор, полная настройка, редактирование огромных файлов).
- Бесплатная
- Windows
- Mac OS
HexEdit - это шестнадцатеричный редактор Windows, удобный и надежный с расширенными функциями (полная отмена, макросы, фоновый поиск, калькулятор, полная настройка, редактирование огромных файлов).
-
-
Resource Tuner позволяет просматривать, извлекать, заменять, редактировать и удалять встроенные ресурсы исполняемых файлов.
- Платная
- Windows
Resource Tuner позволяет просматривать, извлекать, заменять, редактировать и удалять встроенные ресурсы исполняемых файлов: иконки, строки, изображения, звуки, диалоги, меню - все это составляет визуальную часть ваших программ Windows.