Иконка программы DMDE 9 Лайк

Аналоги DMDE для Android

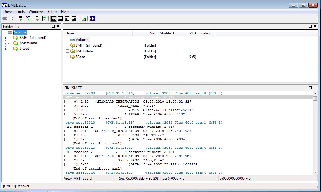
DM Disk Editor and Data Recovery (DMDE) - это дисковый редактор, который может помочь вам понять NTFS.
Официальный сайт программы
  • Условно бесплатная
  • Windows

DM Disk Editor and Data Recovery (DMDE) - это дисковый редактор, который может помочь вам понять NTFS. Он способен просматривать ваш сектор жесткого диска на уровне MFT, обнаруживать атрибуты mft и редактировать байты на вашем жестком диске.

Помимо NTFS, он может работать с другими файловыми системами, такими как FAT. Большинство функций доступно с помощью быстрых клавиш и имеет понятный графический интерфейс. Рекомендуется использовать его вместе с книгой Брайана Карриерса о криминалистике файловой системы.

Основные функции, которые вам нужны, чтобы получить доступ к файловым системам, доступны в бесплатной версии.

Функции и возможности

Альтернативы для DMDE для Android

Платформа
Персональный компьютер

Windows Mac OS

Мобильный телефон

iOS (iPhone / iPad) Android

Сбросить фильтр
  • Иконка программы Glary Utilities 412
  • Glary Utilities предлагает множество мощных и простых в использовании системных инструментов и утилит для вашего ПК.

    • Условно бесплатная
    • Windows
    • Android
    Скриншот 1 программы Glary Utilities

    Glary Utilities предлагает множество мощных и простых в использовании системных инструментов и утилит для исправления, ускорения, обслуживания и защиты вашего ПК.