
Аналоги dbForge Studio for SQL Server
Официальный сайт программы
- Платная
- Windows
dbForge Studio for SQL Server - это полнофункциональная среда разработки для управления, администрирования, представления и анализа данных SQL Server. Программа будет полезна выполнения для сложных задач, таких как проектирование баз данных, написание SQL кода, сравнение баз данных, синхронизация схем и данных, генерации реальных тестовых данных и т. п.
Ключевые особенности:
* Инструмент для управления исходным кодом баз данных SQL.
* Генератор данных.
* SQL Coding Assistance - написание и форматирование кода.
* Table Designer позволяет устанавливать свойства таблицы в визуальных редакторах, редактировать сценарии, перестраивать таблицы и просматривать изменения базы данных.
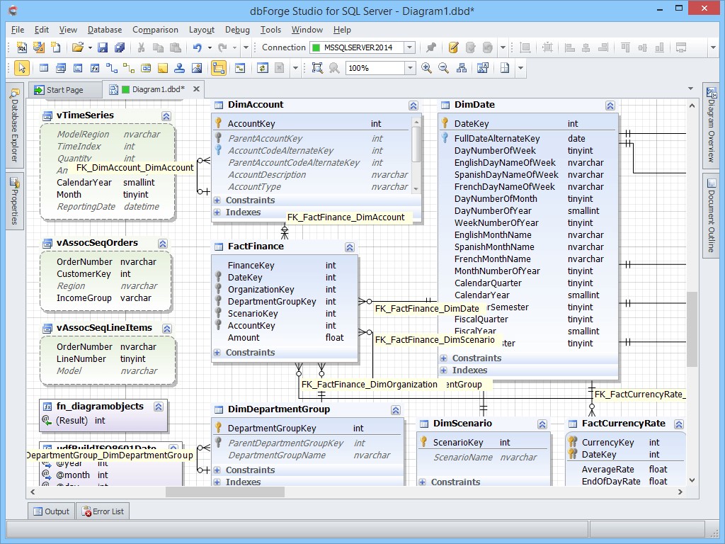
* Диаграмма базы данных.
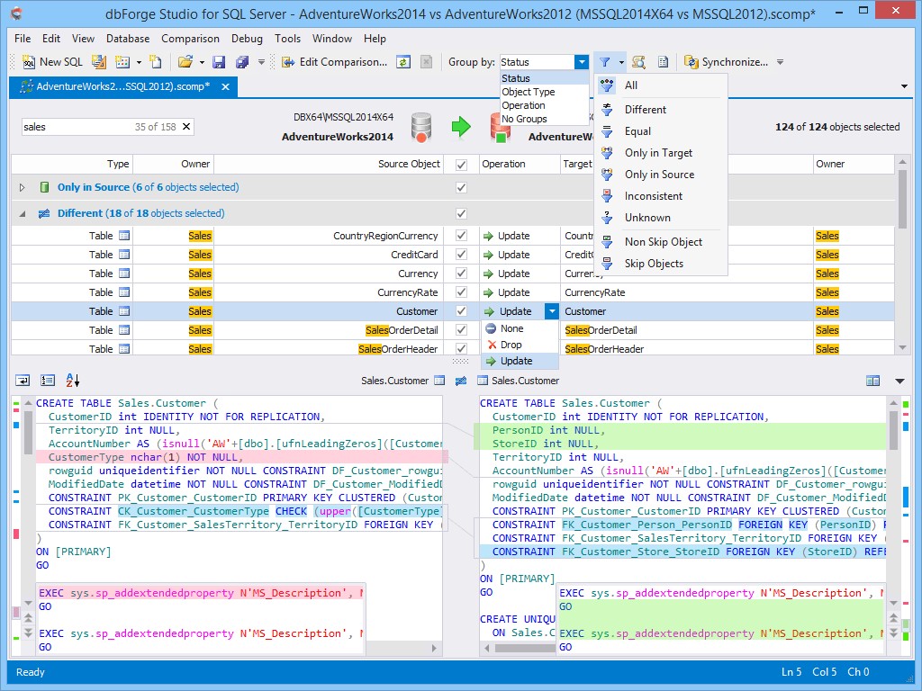
* Schema Compare позволяет синхронизировать схемы базы данных со сложными объектными зависимостями; обнаруживать ошибки разработки и т. д.
* Визуальный редактор индексов.
* Пользовательское сопоставление объектов по их именам.
* Query Profiler - ускоряет выполнение запросов.
* Query Builder - используйте визуальные редакторы для быстрого создания запросов одним щелчком мыши.
* Управление базой данных - создавать, редактировать, копировать, прикреплять, отсоединять, создавать сценарии базы данных SQL Server
* Data Export and Import - импорт и экспорт данных между системами.
* Data Compare - передача данных между серверами.
* Data Editor оптимизирует вашу работу, предоставляя удобное редактирование, фильтрацию, сортировку, копирование, быстрый экспорт данных и многие другие функции для повышения производительности.
* Data Report Designer способен генерировать отчеты в 9 форматах.
Альтернативы для dbForge Studio for SQL Server
-
-
MySQL Workbench - это унифицированный визуальный инструмент для архитекторов, разработчиков и администраторов баз данных.
- Бесплатная
- Windows
- Mac OS
- Онлайн сервис
MySQL Workbench - это унифицированный визуальный инструмент для архитекторов, разработчиков и администраторов баз данных. MySQL Workbench помогает в моделирование данных, разработке SQL и предоставляет комплексные инструменты администрирования для настройки сервера, администрирования пользователей и многого другого. MySQL Workbench доступен в Windows, Linux и Mac OS.
-
-
DBeaver - универсальный менеджер баз данных и клиент SQL.
- Условно бесплатная
- Windows
- Mac OS
DBeaver - универсальный менеджер баз данных и клиент SQL. DBeaver - это бесплатный универсальный инструмент для базы данных с открытым исходным кодом (GPL) для разработчиков и администраторов баз данных.
-
-
HeidiSQL - это полезный инструмент для веб-разработчиков.
- Бесплатная
- Windows
HeidiSQL - это полезный инструмент, созданный для веб-разработчиков, использующих популярный сервер MySQL, базы данных Microsoft SQL и PostgreSQL.
-
-
Navicat - это инструмент администрирования базы данных, который позволяет одновременно подключаться к MySQL, PostgreSQL и Oracle.
- Платная
- Windows
- Mac OS
Navicat объединяет функции других продуктов Navicat и поддерживает большинство функций, используемых в современных системах управления базами данных, таких как хранимые процедуры, события, триггеры, функции, представления и т. д.
-
-
SQuirreL SQL - это клиентская программа Java SQL с открытым исходным кодом.
- Бесплатная
- Windows
- Mac OS
SQuirreL SQL - это клиентская программа Java SQL с открытым исходным кодом, которая позволяет просматривать структуру базы данных, совместимую с JDBC, просматривать данные в таблицах, выполнять команды SQL и т. д.
-
-
SSMS - это программное приложение, которое используется для настройки, управления и администрирования SQL.
- Бесплатная
- Windows
SQL Server Management Studio (SSMS) - это интегрированная среда для управления любой инфраструктурой SQL, от SQL Server до базы данных SQL. SSMS предоставляет инструменты для настройки, мониторинга и администрирования экземпляров SQL. Используйте SSMS для развертывания, мониторинга и обновления компонентов уровня данных, используемых вашими приложениями, а также для создания запросов и сценариев.
-
-
PL / SQL Developer - это интегрированная среда разработки.
- Платная
- Windows
PL / SQL Developer - это интегрированная среда разработки, специально предназначенная для разработки хранимых программных модулей для баз данных Oracle. Со временем мы видим, как все больше приложений переходят на сервер Oracle, поэтому программирование на PL / SQL стало важной частью всего процесса разработки. PL / SQL Developer фокусируется на простоте использования, качестве и производительности кода, ключевых преимуществах при разработке приложений Oracle.
-
-
Универсальный редактор таблиц баз данных.
- Бесплатная
- Windows
Универсальный редактор таблиц баз данных. Этот простой в использовании инструмент позволяет пользователю подключаться к любой базе данных и просматривать или изменять данные, запускать сценарии sql, экспортировать, импортировать и распечатывать данные. И самое главное это бесплатно.
-
-
Aqua Data Studio - это эффективное программное обеспечение для разработчиков баз данных, администраторов баз данных и аналитиков.
- Платная
- Windows
- Mac OS
Aqua Data Studio - это полная интегрированная среда разработки (IDE) для разработчиков баз данных.
-
-
База данных .NET - это инновационный, мощный и интуитивно понятный инструмент управления несколькими базами данных.
- Бесплатная
- Windows
База данных .NET - это инновационный, мощный и интуитивно понятный инструмент управления несколькими базами данных. С его помощью вы можете просматривать объекты, создавать таблицы, редактировать строки, экспортировать данные и запускать запросы с единообразным интерфейсом. Автономный инструмент, не требующий установки.
-
-
Универсальный инструмент для проверки моделей данных.
- Условно бесплатная
- Windows
Бесплатный инструмент визуального контроля моделирования данных для наиболее популярных однонаправленных реляционных баз данных с обратным проектированием. С общим графическим интерфейсом и автоматически сгенерированными детальными, структурными, взаимосвязанными, простыми, графическими или топологическими моделями. Расширенные, свернутые, минимизированные или прозрачные формы. Связи цепочек, пользовательские объединения и псевдонимы улучшают вашу модель без изменения самой базы данных.